Anonymous | Login
Project:
RSS
  
News | My View | View Issues | Roadmap | Summary

View Issue DetailsJump to Notes ] Issue History ] Print ]
ID
0048748
TypeCategorySeverityReproducibilityDate SubmittedLast Update
defect[Openbravo ERP] Z. Othersmajoralways2022-03-08 19:062022-04-04 17:37
ReporterivazquezView Statuspublic 
Assigned Toivazquez 
PriorityhighResolutionunable to reproduceFixed in Version
StatusclosedFix in branchFixed in SCM revision
ProjectionnoneETAnoneTarget VersionPR21Q2.3
OSAnyDatabaseAnyJava version
OS VersionDatabase versionAnt version
Product VersionPR21Q2.3SCM revision 
Merge Request Status
Review Assigned ToAugustoMauch
OBNetwork customerOBPS
Web browser
ModulesCore
Support ticket38959
Regression level
Regression date
Regression introduced in release
Regression introduced by commit
Triggers an Emergency PackNo
Summary

0048748: Open database connections are left open when printing reports (post upgrade from 18Q3 to 21Q2.3)

DescriptionThe process definition "Print National Invoices" prints invoices applying some filters, this report is a report containing two images.

One is obtained from the form: org.openbravo.erpCommon.utility.Utility.showImageLogo("yourcompanylegal", $F{organizationid})
and the other of the form:
org.openbravo.erpCommon.utility.Utility.showImage($F{org_invoice_image}).
Each time the report is called, two connections remain open until postgres finally blocks the connections from reaching the maximum.

Connections that remain open:

a)

select adimage0_.AD_Image_ID as AD_Image1_48_0_, adimage0_.AD_Client_ID as AD_Clien2_48_0_, adimage0_.AD_Org_ID as AD_Org_I3_48_0_, adimage0_.IsActive as IsActive4_48_0_, adimage0_.Created as Created5_48_0_, adimage0_.CreatedBy as CreatedB6_48_0_, adimage0_.Updated as Updated7_48_0_, adimage0_.UpdatedBy as UpdatedB8_48_0_, adimage0_.Name as Name9_48_0_, adimage0_.ImageURL as ImageUR10_48_0_, adimage0_.BinaryData as BinaryD11_48_0_, adimage0_.Width as Width12_48_0_, adimage0_.Height as Height13_48_0_, adimage0_.Mimetype as Mimetyp14_48_0_ from AD_Image adimage0_ where adimage0_.AD_Image_ID=$1

b)

select adimage0_.AD_Image_ID as AD_Image1_48_0_, adimage0_.AD_Client_ID as AD_Clien2_48_0_, adimage0_.AD_Org_ID as AD_Org_I3_48_0_, adimage0_.IsActive as IsActive4_48_0_, adimage0_.Created as Created5_48_0_, adimage0_.CreatedBy as CreatedB6_48_0_, adimage0_.Updated as Updated7_48_0_, adimage0_.UpdatedBy as UpdatedB8_48_0_, adimage0_.Name as Name9_48_0_, adimage0_.ImageURL as ImageUR10_48_0_, adimage0_.BinaryData as BinaryD11_48_0_, adimage0_.Width as Width12_48_0_, adimage0_.Height as Height13_48_0_, adimage0_.Mimetype as Mimetyp14_48_0_ from AD_Image adimage0_ where adimage0_.AD_Image_ID in ($1, $2)

This error has also been occurring since the customer upgraded from 18Q3 to 21Q2.3.


-Attached images:

1.- The process definition that the customer uses to print invoices
3.- The definition of a process definition in the Application Dictionary
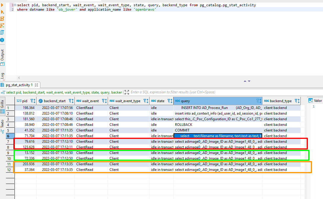
4.- How the connections look like after 3 runs of the invoice printing (each run opens two new connections)
Steps To Reproduce1.- Go to "Print National Invoices"
2.- Complete all required fields
3.- Click on the button "Export to PDF"

Verify in the database that the open connections are still open (Images are attached).
TagsNo tags attached.
Attached Filespng file icon 01 -imprimir_facturas.png [^] (56,321 bytes) 2022-03-08 19:06


png file icon 03 - Definición del process definition.png [^] (105,127 bytes) 2022-03-08 19:07


png file icon 04 - conexiones abiertas tras tres procesos.png [^] (77,334 bytes) 2022-03-08 19:07


? file icon Invoice_Taxes.jrxml [^] (5,784 bytes) 2022-03-11 18:30
? file icon Invoice_Lines.jrxml [^] (17,913 bytes) 2022-03-11 18:31
? file icon Invoice_DueDates.jrxml [^] (2,852 bytes) 2022-03-11 18:31
? file icon Invoice_DiscountsFinancial.jrxml [^] (3,168 bytes) 2022-03-11 18:31
? file icon Invoice_Discounts.jrxml [^] (3,154 bytes) 2022-03-11 18:32
? file icon InvoiceDetails.jrxml [^] (38,700 bytes) 2022-03-11 18:32
? file icon Invoice_AditionalCosts.jrxml [^] (3,198 bytes) 2022-03-11 18:32
? file icon Invoice.jrxml [^] (14,593 bytes) 2022-03-11 18:32
? file icon com.openbravo.gps.sales.reports.tar.xz [^] (604,652 bytes) 2022-03-17 14:53

- Relationships Relation Graph ] Dependency Graph ]
related to defect 0048465 closedcaristu Some process definition reports stop working after upgrading from 18Q3 to 21Q2.3 

-  Notes
(0135627)
AugustoMauch (administrator)
2022-03-10 16:38

Ignacio, this issue should no longer be reproducible after this change [1], where we changed the way we manage the transactions of reports.

[1] https://issues.openbravo.com/view.php?id=48465 [^]
(0135665)
ivazquez (viewer)
2022-03-11 18:34

I attach the .jrxml that the client tries to use and idle transactions remain in postgres.
Also, note that this problem comes from before the problem of issue 48465, the client thought that it would be solved with the same patch as that ticket, but it was not!

Regards,
Ignacio Vazquez
(0135807)
AugustoMauch (administrator)
2022-03-17 14:50

Hello,

Can you please share with us the module needed to reproduce the issue? Feel free to send it over email if it cannot be attached to this issue
(0135808)
ivazquez (viewer)
2022-03-17 14:59

Hello Augusto,

I leave attached the corresponding module!

Regards,
Ignacio Vazquez
(0136119)
AugustoMauch (administrator)
2022-03-28 21:27

Hello Ignacio,

I move this issue to the feedback status, until you can share with us the dependencies to test the module.
(0136319)
ivazquez (viewer)
2022-04-04 17:35

Hello everyone,

The customer cannot reproduce the error in his production environment nor in test....

So they will be aware of what happens again let us know.

We will close the issue for now!

Regards,
IgnaciO Vazquez

- Issue History
Date Modified Username Field Change
2022-03-08 19:06 ivazquez New Issue
2022-03-08 19:06 ivazquez Assigned To => Triage Omni OMS
2022-03-08 19:06 ivazquez File Added: 01 -imprimir_facturas.png
2022-03-08 19:06 ivazquez OBNetwork customer => No
2022-03-08 19:06 ivazquez Modules => Core
2022-03-08 19:06 ivazquez Support ticket => 38959
2022-03-08 19:06 ivazquez Triggers an Emergency Pack => No
2022-03-08 19:06 ivazquez File Added: 02 - factura resultante.png
2022-03-08 19:07 ivazquez File Added: 03 - Definición del process definition.png
2022-03-08 19:07 ivazquez File Added: 04 - conexiones abiertas tras tres procesos.png
2022-03-08 19:10 ivazquez Relationship added related to 0048465
2022-03-08 19:12 ivazquez File Deleted: 02 - factura resultante.png
2022-03-08 19:12 ivazquez Description Updated View Revisions
2022-03-08 19:13 ivazquez OBNetwork customer No => OBPS
2022-03-08 19:22 aferraz Assigned To Triage Omni OMS => Triage Platform Base
2022-03-10 16:35 AugustoMauch Status new => feedback
2022-03-10 16:36 AugustoMauch Assigned To Triage Platform Base => ivazquez
2022-03-10 16:38 AugustoMauch Note Added: 0135627
2022-03-11 18:30 ivazquez File Added: Invoice_Taxes.jrxml
2022-03-11 18:31 ivazquez File Added: Invoice_Lines.jrxml
2022-03-11 18:31 ivazquez File Added: Invoice_DueDates.jrxml
2022-03-11 18:31 ivazquez File Added: Invoice_DiscountsFinancial.jrxml
2022-03-11 18:32 ivazquez File Added: Invoice_Discounts.jrxml
2022-03-11 18:32 ivazquez File Added: InvoiceDetails.jrxml
2022-03-11 18:32 ivazquez File Added: Invoice_AditionalCosts.jrxml
2022-03-11 18:32 ivazquez File Added: Invoice.jrxml
2022-03-11 18:34 ivazquez Note Added: 0135665
2022-03-16 18:13 ivazquez Assigned To ivazquez => Triage Platform Base
2022-03-16 18:13 ivazquez Status feedback => new
2022-03-17 14:50 AugustoMauch Note Added: 0135807
2022-03-17 14:50 AugustoMauch Assigned To Triage Platform Base => ivazquez
2022-03-17 14:50 AugustoMauch Status new => feedback
2022-03-17 14:53 ivazquez File Added: com.openbravo.gps.sales.reports.tar.xz
2022-03-17 14:59 ivazquez Note Added: 0135808
2022-03-21 16:09 ivazquez Assigned To ivazquez => Triage Platform Base
2022-03-21 16:09 ivazquez Status feedback => new
2022-03-28 21:27 AugustoMauch Note Added: 0136119
2022-03-28 21:27 AugustoMauch Assigned To Triage Platform Base => ivazquez
2022-03-28 21:27 AugustoMauch Status new => feedback
2022-04-04 17:35 ivazquez Note Added: 0136319
2022-04-04 17:35 ivazquez Resolution open => unable to reproduce
2022-04-04 17:37 ivazquez Review Assigned To => AugustoMauch
2022-04-04 17:37 ivazquez Status feedback => closed


Copyright © 2000 - 2009 MantisBT Group
Powered by Mantis Bugtracker